 |
DIAGRAMME D'ACTIVITES |
Décrire le fonctionnement d'un distributeur de billets. Le client introduit sa carte dont
la validité est immédiatement vérifiée. Il est ensuite invité
à saisir le code de la carte. Après trois tentatives infructueuses, la carte est
avalée. Sinon le client peut indiquer le montant qu'il désire retirer, le solde de
son compte bancaire est alors consulté pour s'assurer que le retrait est possible. En cas de
solde insuffisant, le client en est informé et peut alors saisir un montant
inférieur. Si le solde du compte est suffisant, le distributeur restitue la carte et
délivre alors les billets accompagnés d'un reçu.
Correction...

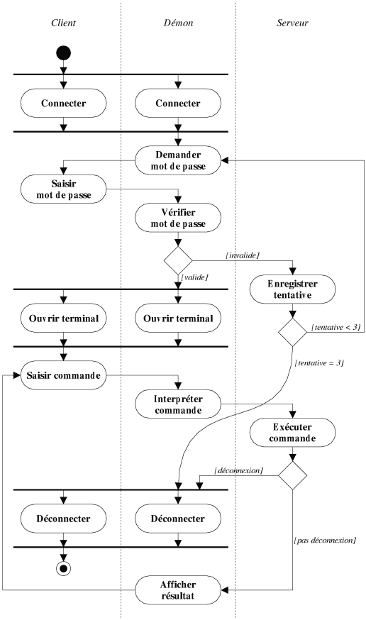
Décrire la connexion d'un client à un serveur telnet. On considère
trois protagonistes: le client, le démon telnet (i.e. le serveur logiciel) et la
machine serveur. Une fois la connexion établie entre le client et le serveur, le
démon demande un mot de passe au client, ce dernier dispose de trois tentatives avant que la
connexion ne soit rompue. Les tentatives infructueuses sont enregistrées dans un fichier sur
le serveur. Une fois l'identification faite, un terminal est ouvert et l'utilisateur peut alors
saisir des commandes qui sont interprétées par le démon et
exécutées sur le serveur. La commande exit déconnecte le client du
serveur.
Correction...
|
|